vsTASKER 7 User Manual
×
Menu
Index

Presentation

 
vsTASKER is a powerful, innovative ands unique environment for tactical simulation. It is a real-time simulation platform for integrating third party applications or developing and testing all kind of real-time models and concepts by immersing them into a synthetic world, with immediate result and output.
 
With vsTASKER you can develop and test behaviors and rapidly see the result.
Because the tool relies on user entered C/C++ code, engineers will find it very open, powerful and convenient to create all kinds of simulations.
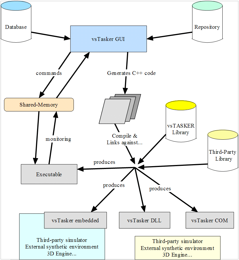
vsTASKER generates C++ code based on diagrams, allowing users to concentrate on their knowledge. With this paradigm, tries and errors as well as what-if procedures are made easy to do and very intuitive.
 
Real-time simulation is often a tedious work to achieve because it integrates and binds together numerous pieces of software (mathematics, modeling, 3D, physics, sounds, network...). Most of the time, predefined or COTS products cannot be tailored enough to target the needs. Engineers must add numerous user-modules to extend capabilities and at the end, the final result looks like a mix of heterogeneous things nobody wants to touch.
 
vsTASKER greatly helps designing complex simulation by providing a code generator that combines graphical diagrams with user entered code, to produce an efficient and powerful simulation engine. Moreover, the simulation engine is license free, enabling all kind of deployment. As anything can be modified graphically, on a click of a mouse, the tool regenerate the corresponding code, free of bugs, saving long and tedious coding.
 
vsTASKER includes several core features that helps simulation designer to achieve complex simulation schemes with less efforts and within shorter time. State machines and Knowledge base, path finding algorithms on grid and networks, DIS or HLA made easy, HMI builder (...) are built-in capabilities amongst many others.
 
Imagine you want to develop a conduct for human characters being trapped into an office with terrorists or smoke and fire. With vsTASKER, building graphically a typical behavior for hiding, running away, finding exit, etc. can be done in couple of hours by one engineer. Testing behaviors and models will be first done using a convenient and fast 2D OpenGL display, and then conducted using a stealth viewer from any popular 3D engine tool. The tool also provides useful batch mode which, combined with the powerful runtime engine, allows easy data analysis on multiple runs.
 
Besides, vsTASKER is an white box and can import or encapsulate any external library, as long as the API is provided and that the Microsoft Studio linker will recognize it.
Using several communication protocols, vsTASKER simulation engine can also connect, share data and control remote process systems. It can then be used as the master (logical) unit of a complex heterogeneous simulation system or just an hidden part, managing a complex logic in real time.
 
Because user can change behaviors during runtime (manually by direct action on diagrams, reconnection of logics, event triggering or component activation), constructive simulations can be carried out without the need of complex and costly dedicated user interfaces.
 
With vsTASKER and Visual Studio (Express or Professional), engineers can start building their own simulation application without pain and distribute them free of charge. The tool will quickly become a part of their development process, from small and quick prototypes up to big projects.